GNSS
The org.orekit.gnss is an independent package providing classes to handle classical GNSS files (SEM and YUMA almanacs, Rinex and Antex) and attitude providers for navigation satellites.
Attitudes
Several classes have been implemented in order to represent navigation satellites attitude modeling.
Beidou attitude
-
BeidouGEO, which represents an attitude providers for Beidou geostationary orbit navigation satellites.
-
BeidouIGSO, which represents an attitude providers for Beidou inclined geosynchronous orbit navigation satellites. This mode is in fact similar to Beidou MEO.
-
BeidouMeo, which represents an attitude providers for Beidou Medium Earth Orbit navigation satellites.
Galileo attitude
- Galileo, which represents an attitude providers for Galileo navigation satellites.
Generic GNSS attitude
- GenericGNSS, this attitude mode can be used for navigation satellites for which no specialized model is known.
Glonass attitude
- Glonass, which represents an attitude providers for Glonass navigation satellites.
GPS attitude
-
GPSBlockIIA, which represents an attitude providers for GPS block IIR navigation satellites.
-
GPSBlockIIF, which represents an attitude providers for GPS block IIF navigation satellites.
-
GPSBlockIIR, which represents an attitude providers for GPS block IIR navigation satellites.
GNSS data
Several classes have been implemented in order to load and handle classical navigation files.
Supported navigation files
Several file formats are supported in Orekit.
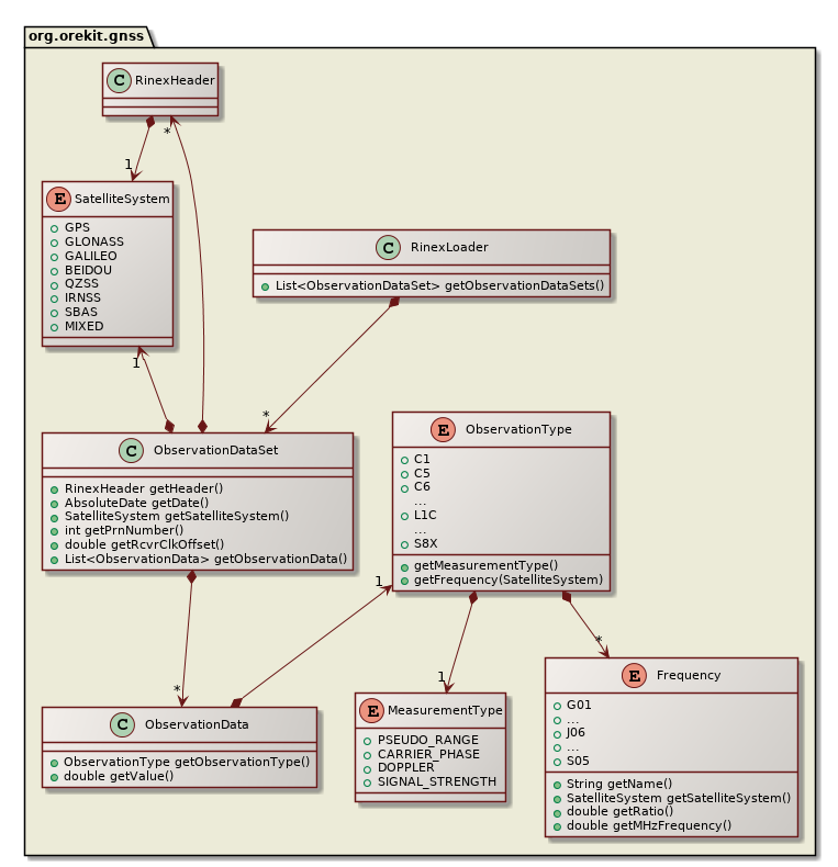
- RinexLoader, which represents a loader for Rinex measurements files. The supported versions are: 2.00, 2.10, 2.11, 2.12, 2.20, 3.00, 3.01, 3.02, and 3.03. Versions 2.12 and 2.20 are unofficial versions, whereas the other are official version.

-
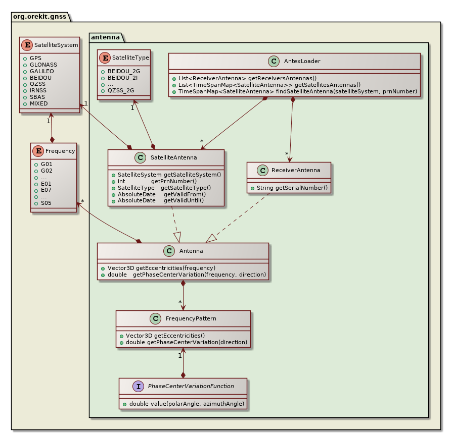
AntexLoader, which represents a loader for antex files.
-
SEMParser, which represents a loader for SEM almanac files. This class provides the GPSAlmanac used to build the GPSPropagator.
-
YUMAParser, which represents a loader for YUMA almanac files. Such as for the SEMParser, this class provides the GPSAlmanac used to build the GPSPropagator.
Data management
Several classes have been implemented to provide a link between navigation files and the specialized orbit propagators for GNSS constellations. These classes, are the base classes to build the specialized GNSS orbit propagators.
Antenna
Orekit provides classes related to receiver and satellites antenna modeling.
