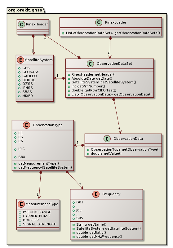
The org.orekit.gnss is an independent package providing classes to handle classical GNSS files (SEM and YUMA almanacs, Rinex and Antex) and attitude providers for navigation satellites.
Several classes have been implemented in order to represent navigation satellites attitude modeling.
BeidouGEO, which represents an attitude providers for Beidou geostationary orbit navigation satellites.
BeidouIGSO, which represents an attitude providers for Beidou inclined geosynchronous orbit navigation satellites. This mode is in fact similar to Beidou MEO.
BeidouMeo, which represents an attitude providers for Beidou Medium Earth Orbit navigation satellites.
GPSBlockIIA, which represents an attitude providers for GPS block IIR navigation satellites.
GPSBlockIIF, which represents an attitude providers for GPS block IIF navigation satellites.
GPSBlockIIR, which represents an attitude providers for GPS block IIR navigation satellites.
Several classes have been implemented in order to load and handle classical navigation files.
Several file formats are supported in Orekit.

AntexLoader, which represents a loader for antex files.
SEMParser, which represents a loader for SEM almanac files. This class provides the GPSAlmanac used to build the GPSPropagator.
YUMAParser, which represents a loader for YUMA almanac files. Such as for the SEMParser, this class provides the GPSAlmanac used to build the GPSPropagator.
Several classes have been implemented to provide a link between navigation files and the specialized orbit propagators for GNSS constellations. These classes, are the base classes to build the specialized GNSS orbit propagators.
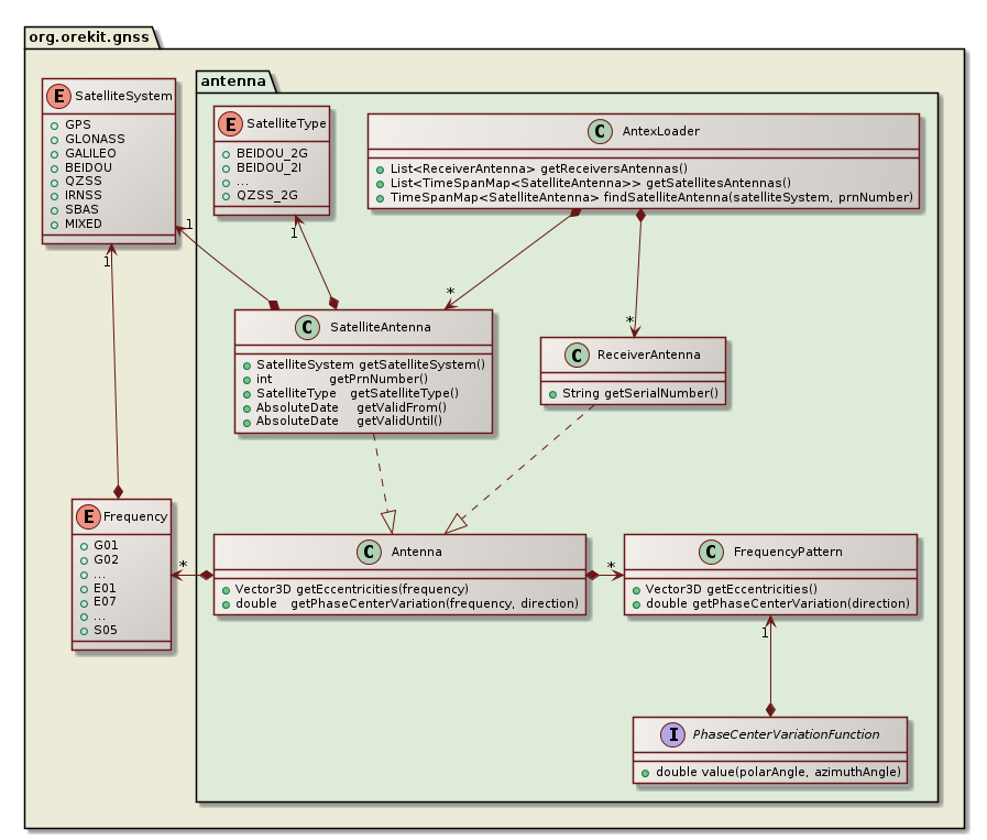
Orekit provides classes related to receiver and satellites antenna modeling.
