The org.orekit.files.ccsds package provides classes to handle parsing
and writing CCSDS messages.
The package is organized in hierarchical sub-packages that reflect the sections hierarchy from CCSDS messages, plus some utility sub-packages. The following class diagram depicts this static organization.

The org.orekit.files.ccsds.section sub-package defines the generic sections
found in all CCSDS messages: Header, Metadata and Data. All extends the
Orekit-specific Section interface that is used for checks at the end of parsing.
Metadata and Data are gathered together in a Segment structure.
The org.orekit.files.ccsds.ndm sub-package defines a single top-level abstract
class Ndm, which stands for Navigation Data Message. All CCSDS messages extend
this top-level abstract class. Ndm is a container for one Header and one or
more Segment objects, depending on the message type (for example Opm only contains
one segment whereas Oem may contain several segments).
There are as many sub-packages as there are CCSDS message types, with
intermediate sub-packages for each officially published recommendation:
org.orekit.files.ccsds.ndm.adm.apm, org.orekit.files.ccsds.ndm.adm.aem,
org.orekit.files.ccsds.ndm.odm.opm, org.orekit.files.ccsds.ndm.odm.oem,
org.orekit.files.ccsds.ndm.odm.omm, org.orekit.files.ccsds.ndm.odm.ocm,
and org.orekit.files.ccsds.ndm.tdm. Each contain the logical structures
that correspond to the message type, among which at least one ##m
class that represents a complete message. As some data are common to
several types, there may be some intermediate classes in order to avoid
code duplication. These classes are implementation details and not displayed
in the previous class diagram. If the message type has logical blocks (like state
vector block, Keplerian elements block, maneuvers block in OPM), then
there is one dedicated class for each logical block.
The top-level message also contains some Orekit-specific data that are mandatory for building some objects but are not present in the CCSDS messages. This includes for example IERS conventions, data context, and gravitational coefficient for ODM as it is sometimes optional in these messages.
This organization has been introduced with Orekit 11.0. Before that, the CCSDS hierarchy with header, segment, metadata and data was not reproduced in the API but a flat structure was used.
This organization implies that users wishing to access raw internal entries must
walk through the hierarchy. For message types that allow only one segment, there
are shortcuts to use message.getMetadata() and message.getData() in addtion to
message.getSegments().get(0).getMetadata() and message.getSegments().get(0).getData()
respectively. Where it is relevant, other shortcuts are provided to access
Orekit-compatible objects as shown in the following code snippet:
Opm opm = ...;
AbsoluteDate creationDate = opm.getHeader().getCreationDate();
Vector3D dV = opm.getManeuver(0).getdV();
SpacecraftState state = opm.generateSpacecraftState();
// getting orbit date the hard way:
AbsoluteDate orbitDate = opm.getSegments().get(0).getData().getStateVectorBlock().getEpoch();
Messages can be obtained by parsing an existing message or by using the setters to create them from scratch, bottom up starting from the raw elements and building up through logical blocks, data, metadata, segments, header and finally message.
Parsing a text message to build some kind of Ndm object is performed
by setting up a parser. Each message type has its own parser, but a single
ParserBuilder can build all parsers type. Once created, the parser parseMessage
method is called with a data source. It will return the parsed message as a
hierarchical container as depicted in the previous section.
The Orekit-specific data that are mandatory for building some objects but are
not present in the CCSDS messages are set up beforehand when building the ParserBuilder.
This includes for example IERS conventions, data context, and gravitational
coefficient for ODM as it is sometimes optional in these messages.
The ParsedUnitsBehavior setting in ParseBuilder is used to select how
units found in the messages at parse time should be handled with respect
to the mandatory units specified in CCSDS standards.
IGNORE_PARSE means that the units parsed in the message are
completely ignored, numerical values are interpreted using the
units specified in the standardCONVERT_COMPATIBLE means that units parsed in the message are
checked for dimension compatibility with respect to the standard,
and accepted if conversion is possibleSTRICT_COMPLIANCE means that units parsed in the message are
checked for dimension compatibility with respect to the standard,
and accepted only if they are equalsCCSDS standards are ambiguous with respect to units handling. In several
places, they state that units are “for information purpose only” or
even that “listing of units via the [insert keyword here] keyword does
not override the mandatory units specified in the selected [insert type here]”.
This would mean that IGNORE_PARSE should be used for compliance with the
standard and messages specifying wrong units should be accepted silently. Other
places state that the tables specify “the units to be used” and that “If units
are displayed, they must exactly match the units (including lower/upper case)
as specified in tables”. This would mean that STRICT_COMPLIANCE should be used
for compliance with the standard and messages specifying wrong units should be
rejected with an error message. Best practices in general file parsing are
to be lenient while parsing and strict when writing. As it seems logical to
consider that when a message explicitly states units, these are the units that
were really used for producing the message, we consider that CONVERT_COMPATIBLE
is a good trade-off for leniency. The default setting is therefore to set the
ParseBuilder behavior to CONVERT_COMPATIBLE, but users can configure
their builder differently to suit their needs. The units parser used in
Orekit is also feature-rich and knows how to handle units written with
human-friendly unicode characters, like for example km/s² or √km (whereas
CCSDS standard would use km/s**2 or km**0.5).
One change introduced in Orekit 11.0 is that the progressive set up of
parsers using the fluent API (methods withXxx()) has been moved to the top-level
ParserBuilder that can build the parsers for all CCSDS messages. Another change
is that the parsers are mutable objects that gather the data during the parsing.
They can therefore not be used in multi-threaded environment. The recommended way
to use parsers is then to set up one ParserBuilder and to call its buildXymParser()
methods from within each thread to dedicate one parser for each message and drop it
afterwards. In single-threaded cases, parsers used from within a loop can be reused
safely after the parseMethod has returned, but building a new parser from the
builder is simple and has little overhead, so asking the existing ParseBuilder to
build a new parser for each message is still the recommended way in single-threaded
applications.
Parsers automatically recognize if the message is in Key-Value Notation (KVN) or in eXtended Markup Language (XML) format and adapt accordingly. This is transparent for users and works with all CCSDS message types.
The data to be parsed is provided using a DataSource object, which combines
a name and a stream opener and can be built directly from these elements, from
a file name, or from a standard Java File instance. The DataSource object delays
the real opening of the file until the parseMessage method is called and takes care
to close it properly after parsing, even if parsing is interrupted due to some parse
error.
The OemParser and OcmParser have an additional feature: they also implement
the generic EphemerisFileParser interface, so they can be used in a more
general way when ephemerides can be read from various formats (CCSDS, CPF, SP3).
The EphemerisFileParser interface defines a parse(dataSource) method that
is similar to the CCSDS-specific parseMessage(dataSource) method.
As the parsers are parameterized with the type of the parsed message, the parseMessage
and parse methods in all parsers already return an object with the proper specific message
type. There is no need to cast the returned value as was done in pre-11.0 versions of Orekit.
The following code snippet shows how to parse an OEM, in this case using a file name to create the data source, and using the default values for the parser builder:
Oem oem = new ParserBuilder().buildOemParser().parseMessage(new DataSource(fileName));
Writing a CCSDS message is done by using a specific writer class for the message
type and using a low level generator corresponding to the desired message format,
KvnGenerator for Key-Value Notation or XmlGenerator for eXtended Markup Language.
All CCSDS messages have a corresponding writer that implements the CCSDS-specific
MessageWriter interface. This interface allows to write either an already built
message, or separately the header first and then looping to write the segments.
Ephemeris-type messages (AEM, OEM and OCM) also implement the generic ephemeris writer
interfaces (AttitudeEphemerisFileWriter and EphemerisFileWriter) in addition
to the CCSDS-specific interface, so they can be used in a more general
way when ephemerides data is built from non-CCSDS data. The generic write methods
in these interfaces take as arguments objects that implement the generic
AttitudeEphemerisFile.AttitudeEphemerisSegment and EphemerisFile.EphemerisSegment
interfaces. As these interfaces do not provide access to header and metadata informations
that CCSDS writers need, these informations must be provided beforehand to the
writers. This is done by providing directly the header and a metadata template in
the constructor of the writer. Of course, writers for non-CCSDS message formats would use
different strategies to get their specific metadata. In the CCSDS case, the metadata
provided is only a template that is incomplete: the frame, start time and stop time will
be filled later on when the data to be written is available, as they will change for each
segment. The argument used as the template is not modified when building a writer, its
content is copied in an internal object that is modified by adding the proper frame and
time data when each segment is created.
Ephemeris-type messages can also be used in a streaming way (with specific
Streaming##MWriter classes) if the ephemeris data must be written as it is produced
on-the-fly by a propagator. These specific writers provide a newSegment() method that
returns a fixed step handler to register to the propagator. If ephemerides must be split
into different segments, in order to prevent interpolation between two time ranges
separated by a discrete event like a maneuver, then a new step handler must be retrieved
using the newSegment() method at discrete event time and a new propagator must be used
(or propagator.getMultiplexer().remove(oldSegmentHandler) and
propagator.getMultiplexer().add(newSegmentHandler) must be called appropriately).
All segments will be gathered properly in the generated CCSDS message. Using the same
propagator and same event handler would not work as expected: the propagator would run
just fine through the discrete event that would reset the state, but the ephemeris would
not be aware of the change and would just continue the same segment. Upon reading the
message produced this way, the reader would not be aware that interpolation should not be
used around this maneuver as the event would not appear in the message.
In accordance with file handling best practices, when writing CCSDS messages, Orekit complies strictly to the units specified in the standard. If the low level generator is configured to write units (writing units is optional), then the units will be standard ones, and the syntax will be the CCSDS syntax. For better compliance and compatibility with other systems, this choice cannot be customized, it is enforced by the library.
This section describes the design of the CCSDS framework. It is an implementation detail and is useful only for Orekit developers or people wishing to extend it, perhaps by adding support for new messages types. It is not required to simply parse or write CCSDS messages.
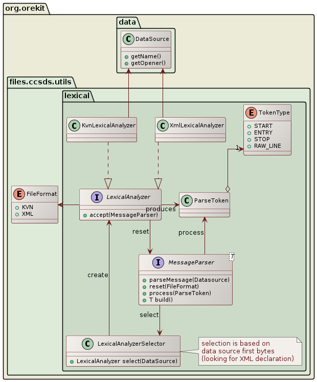
The first level of parsing is lexical analysis. Its aim is to read the
stream of characters from the data source and to generate a stream of
ParseToken. Two different lexical analyzers are provided: KvnLexicalAnalyzer
for Key-Value Notation and XmlLexicalAnalyzer for eXtended Markup Language.
The LexicalAnalyzerSelector utility class selects one or the other of these lexical
analyzers depending on the first few bytes read from the data source. If the
start of the XML declaration (“<?xml …>”) is found, then XmlLexicalAnalyzer is
selected, otherwise KvnLexicalAnalyzer is selected. Detection works for UCS-4,
UTF-16 and UTF-8 encodings, with or without a Byte Order Mark, and regardless of
endianness. This XML declaration is optional in general-purpose XML documents
(at least for XML 1.0) but CCSDS messages and XML 1.1 specification both require it to be
present. After the first few bytes allowing selection have been read, the characters
stream is reset to beginning so the selected lexical analyzer will see these
characters again. This works even if the DataSource is a network stream, thanks to
some internal buffering. Once the lexical analyzer has been created, the message
parser registers itself to this analyzer by calling its accept method, and wait
for the lexical analyzer to call it back for processing the tokens it will generate
from the characters stream. This is akin to the visitor design pattern with the
parser visiting the tokens as they are produced by the lexical analyzer.
The following class diagram presents the static structure of lexical analysis:

The dynamic view of lexical analysis is depicted in the following sequence diagram:

The second level of parsing in message parsing is semantic analysis. Its aim is
to read the stream of ParseToken objects and to progressively build the CCSDS message
from them. Semantic analysis of primitive entries like EPOCH_TZERO = 1998-12-18T14:28:15.1172
in KVN or <EPOCH_TZERO>1998-12-18T14:28:15.1172</EPOCH_TZERO> in XML is independent
of the message format: both lexical analyzers will generate a ParseToken with type set
to TokenType.ENTRY, name set to EPOCH_TZERO and content set to 1998-12-18T14:28:15.1172.
This token will be passed to the message parser for processing and the parser may ignore
that the token was extracted from a KVN or a XML message. This simplifies a lot parsing of both
formats and avoids code duplication. This is unfortunately not true anymore for higher level
structures like header, segments, metadata, data or logical blocks. For all these cases, the
parser must know if the message is in Key-Value Notation or in eXtended Markup Language. The lexical
analyzer therefore starts parsing by calling the parser reset method with the message format as
an argument, so the parser is aware of the format and knows how to handle the higher level structures.
CCSDS messages are complex, with a lot of sub-structures and we want to parse several types
(APM, AEM, OPM, OEM, OMM, OCM and TDM as of version 11.0). There are hundreds of keys to
manage (i.e. a lot of different names a ParseToken can have). Prior to version 11.0, Orekit
used a single big enumerate class for all these keys, but it proved unmanageable as more
message types were supported. The framework set up with version 11.0 is based on the fact
these numerous keys belong to a smaller set of logical blocks that are always parsed as a
whole (header, metadata, state vector, covariance…). Parsing is therefore performed with the
parser switching between a small number of well-known states. When one state is active,
say metadata parsing, then lookup is limited to the keys allowed in metadata. If an
unknown token arrives, then the parser assumes the current section is finished, and
it switches into another state that was declared as the fallback to use after metadata.
In this case, it may be a state dedicated to data parsing. This is an implementation of
the State design pattern. Parsers always have one current ProcessingState that remains
active as long as it can process the tokens provided to it by the lexical analyzer, and
they have a fallback ProcessingState to switch to when a token could not be handled by
the current one. The following class diagram shows this design:

All parsers set up the initial processing state when their reset method is called
by the lexical analyzer at the beginning of the message, and they manage the fallback
processing state by anticipating what the next state could be when one state is
activated. This is highly specific for each message type, and unfortunately also
depends on message format (KVN vs. XML). As an example, in KVN messages, the initial
processing state is HeaderProcessingState, but in XML messages it is rather
XmlStructureProcessingState and HeaderProcessingState is triggered only
when the XML <header> start element is processed. CCSDS messages type are also not
very consistent, which makes implementation more complex. As an example, APM
don't have META_START, META_STOP, DATA_START or DATA_STOP keys in the
KVN version, whereas AEM have both, and OEM have META_START, META_STOP
but have neither DATA_START nor DATA_STOP. All parsers extend the AbstractMessageParser
abstract class from which declares several hooks (prepareHeader, inHeader,
finalizeHeader, prepareMetadata…) which can be called by various states
so the parser keeps track of where it is and prepares the fallback processing
state accordingly. The prepareMetadata hook for example is called by
KvnStructureProcessingState when it sees a META_START key, and by
XmlStructureProcessingState when it sees a metadata start element. The parser
then knows that metadata parsing is going to start an set up the fallback state for it.
Unfortunately, as APM in KVN format don't have a META_START key,
prepareMetadata will not be called automatically so the parse itself must take
care of it by itself (it does it when the first metadata token is detected).
When the parser is not switching states, one state is active and processes all
upcoming tokens one after the other. Each processing state may adopt a different
strategy for this, depending on the section it handles. Processing states are
always quite small. Some processing states that can be reused from message type
to message type (like HeaderProcessingState, KvnStructureProcessingState or
XmlStructureProcessingstate) and are implemented as separate classes. Other processing
states that are specific to one message type (and hence to one parser), are
implemented as a single private method within the parser. Method references
are used to point directly to these methods. This allows one parser class to
provide simultaneously several implementations of the ProcessingState interface.
The following example is extracted from the TdmParser, it shows that when a
DATA_START key is seen in a KVN message or when a <data> start element is
seen in an XML message, then prepareData is called and an ObservationsBlock
is allocated to hold the upcoming observations. Then the fallback processing
state is set to the private method processDataToken so that the next token,
which at this stage is expected to be a data token representing an observation,
can be processed properly:
public boolean prepareData() {
observationsBlock = new ObservationsBlock();
setFallback(this::processDataToken);
return true;
}
In most cases, the keys that are allowed in a section are fixed so they are defined
in an enumerate. The processing state (in this case often a private method within
the parser) then simply selects the constant corresponding to the token name using
the standard valueOf method from the enumerate class and delegates to it the processing
of the token content. The enum constant usually just calls one of the processAs method
from the token, pointing it to the metadata/data/logical block setter to call for
storing the token content. For sections that both reuse some keys from a more general
section and add their own keys, several enumerate types can be checked in row. A typical
example of this design is the processMetadataToken method in OemParser, which is a single
private method acting as a ProcessingState and tries the enumerates MetadataKey,
OdmMetadataKey, CommonMetadataKey and finally OemMetadataKey to fill up the metadata
section. There are a few cases when this design using an enumerate does not work, for
example with user-defined data and keywords. In such cases an ad-hoc implementation is used.
Adding a new message type (lets name it XYZ message) involves:
Xyz class that extends Ndm,XyzData container for the data part,XyzSection1Key, XyzSection2Key… enumerates for each
logical blocks that are allowed in the message formatXyzParserbuildXyzParser method in ParserBuilderXyzWriter class.In the list above, creating the XyzParser is probably the most time-consuming task.
In this new parser, one has to set up the state switching logic, using existing classes
for the global structure and header, and private methods processSection1Token,
processSection2Token… for processing the tokens from each logical block.
Adding a new key to an existing message when a new version of the message format
is published by CCSDS generally consists in adding one field in the data container
with a setter and a getter, and one enum constant that will be recognized by
the existing processing state and that will call one of the processAs method from
the token, asking it to call the new setter.
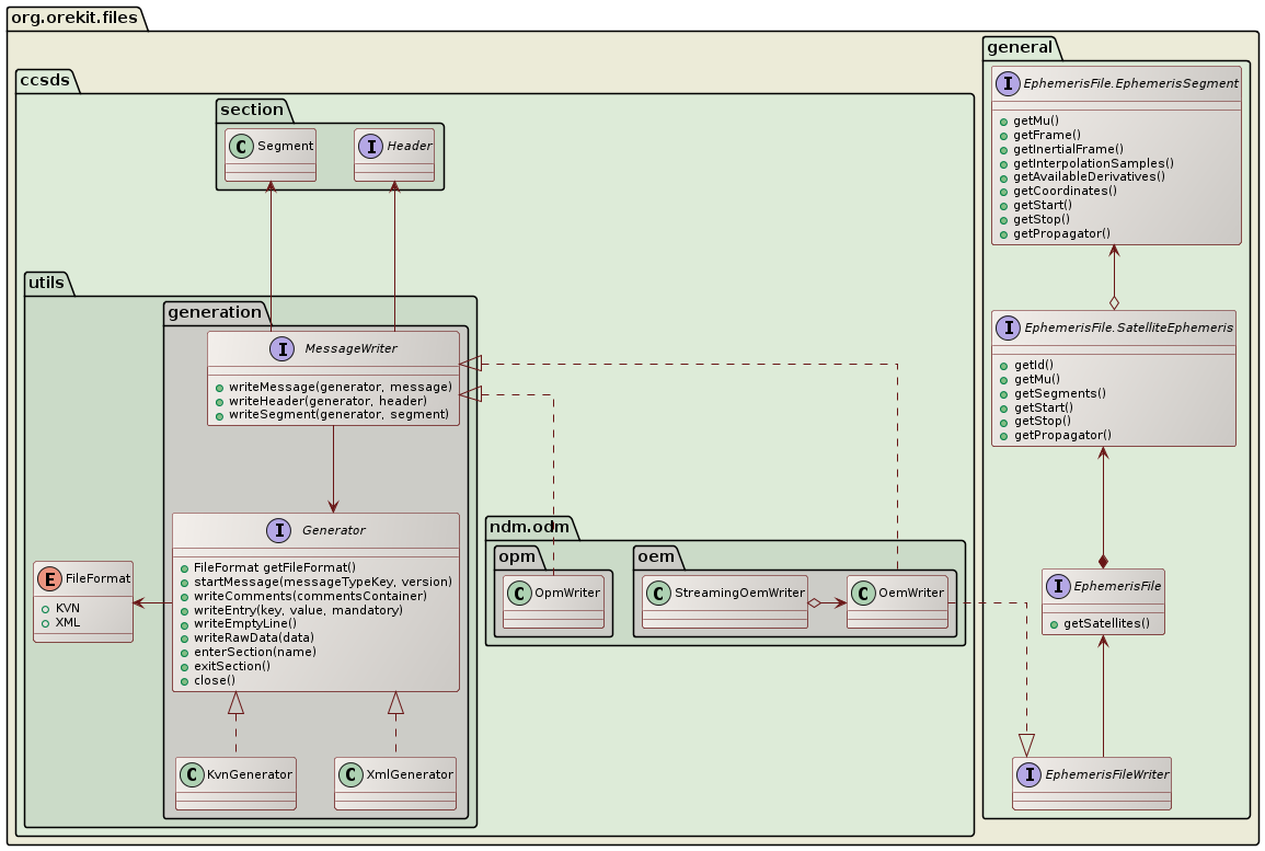
The following class diagram presents the implementation of writing:

In this diagram, only OpmWriter and OemWriter are shown, but other writers
exist for the remaining formats, with similar structures.
When the top level writers are built, they are configured with references to
header and metadata containers. This is what allows OemWriter to implement
EphemerisFileWriter and thus to be able to write any ephemeris as an OEM,
even if the ephemeris itself has none of the CCSDS specific metadata and
header. The ephemeris can be created from scratch using a propagator, and it
can even be written on the fly as it is computed, if one embeds an OemWriter
in a StreamingOemWriter.
The writers do not write the data by themselves, they delegate it to some
implementation of the Generator interface, which is the counterpart of the
LexicalAnalyzer seen in the parsing section. There are two implementations
of Generator, one generating Key-Value Notation and the other one generating
eXtended Markup Language (XML).