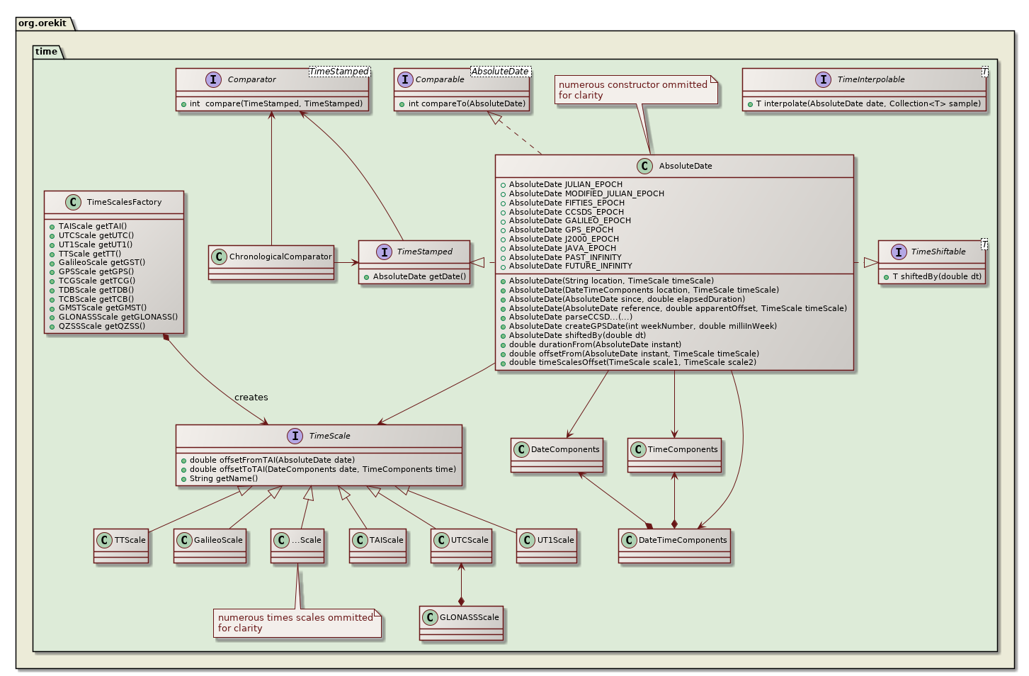
The org.orekit.time package is an independent package providing classes to handle epochs and time scales, and to compare instants.
The principal class is AbsoluteDate which represents a unique instant in time, so as to be able to locate it with respect to the many different times scales in use in the space dynamics and astronomy fields.
This greatly simplifies development as it hides some models internals. For example when using JPL-based ephemerides, time must be in Terrestrial Time (formerly known as Ephemeris Time). However, this is an implementation detail and someone calling Orekit from a high level application should not have to deal with it. The AbsoluteDate class allows users to pass a date regardless of the time scale it was defined in, conversions will be done as required transparently.
Dates are commonly defined by specifying a point in a specific time scale. For example, the J2000.0 epoch is defined from its calendar components as 2000-01-01T12:00:00 in Terrestrial Time. It is of prime importance to understand the various available time scales definitions to avoid mistakes. The TimeScalesFactory class provides several predefined time scales:
this is the most accurate and regular time scale that can be used at the surface of the Earth.
defined by IAU(1991) recommendation IV Coordinate time at the surface of the Earth, it is the successor of Ephemeris Time TE. By convention, TT = TAI + 32.184 s.
UTC is mainly related to TAI, but some step adjustments are introduced from time to time to keep take into account Earth rotation irregularities and to prevent the legal time from drifting with respect to day and night. The International Earth Rotation Service (IERS) is in charge of this time-keeping. These adjustments require introduction of leap seconds, which means some days are not 86400 seconds long.
UT1 is a time scale directly linked to the actual rotation of the Earth. It is an irregular scale, reflecting Earth’s irregular rotation rate. The offset between UT1 and UTCScale is found in the Earth Orientation Parameters published by IERS.
Coordinate time at the center of mass of the Earth. This time scale depends linearly on TTScale (and hence on TAI).
time used to compute ephemerides in the solar system. This time is offset with respect to TT by small relativistic corrections due to Earth motion.
coordinate time used for computations in the solar system. This time scale depends linearly on TDBScale.
this scale was equal to UTC at start of the GPS Epoch when UTC was 19 seconds behind TAI, and has stayed parallel to TAI since then (i.e. UTC is now offset from GPS due to leap seconds). TGPS = TAI - 19 s.
this scale is equal to UTC + 13s at Galileo epoch (1999-08-22T00:00:00Z). Galileo System Time and GPS time are very close scales. Without any errors, they should be identical. The offset between these two scales is the GGTO, it depends on the clocks used to realize the time scales. It is of the order of a few tens nanoseconds. This class does not implement this offset,
this scale is equal to UTC + 3h at any time. GLONASS System Time does include leap seconds just as UTC scale (and they occur at the same instant, which is 3h00 at GLONASS clock time since it is 3h ahead of UTC),
Quasi Zenith System Time and GPS time are very close scales. Without any errors, they should be identical. The offset between these two scales is the GGTO, it depends on the clocks used to realize the time scales. This class does not implement this offset,
the Greenwich Mean Sidereal Time is the hour angle between the meridian of Greenwich and mean equinox of date at 0h UT1.
Orekit supports both the linear models of UTC-TAI offsets used between 1961 and 1972 and the constant models with only whole seconds offsets (and leap seconds) used since 1972. The following figure shows the offset history up to 2010.

There are three main ways to define a date:
The first option is the more straightforward one, but is not sufficient for some needs. The two last options are confusingly similar, because of the complexity of time scales. Understanding the differences between the two is key to avoiding large errors.
An apparent seconds offset is the difference between two readings on a clock synchronized with a time scale. If for example the first reading is 23:59:59 and the second reading is 00:00:00, the the apparent seconds offset is 1 second. An elapsed duration is the count of seconds that could be measured by a stop watch started at the first instant and stopped at the second instant. Most of the time, both times are identical. However, if the time scale is UTC and if the readings are made when a leap second is introduced, then the elapsed time between the two events is 2 seconds and not 1 second!
The method offsetFrom which takes both a date and a time scale as parameters, computes the apparent offset. The durationFrom method which takes only a date as parameter computes the elapsed duration. In the example above, the first method would return 1 second while the second method would return 2 seconds:
TimeScale utc = TimeScalesFactory.getUTC(); AbsoluteDate start = new AbsoluteDate(2005, 12, 31, 23, 59, 59, utc); AbsoluteDate stop = new AbsoluteDate(2006, 1, 1, 0, 0, 0, utc); System.out.println(stop.offsetFrom(start, utc)); // prints 1.0 System.out.println(stop.durationFrom(start)); // prints 2.0
This property is used in reverse to define dates. We can define the second instant as the instant which will occur when the reading of the clock is one second away for the reading of the first date. We can also define it as the instant occurring when two seconds have elapsed since the first instant, without any reference to an external clock. Both approaches are possible, it depends on the available data and its meaning. The following code shows both approaches:
TimeScale utc = TimeScalesFactory.getUTC(); AbsoluteDate referenceDate = new AbsoluteDate(2005, 12, 31, 23, 59, 59, utc); AbsoluteDate date1 = new AbsoluteDate(referenceDate, 1.0, utc); AbsoluteDate date2 = new AbsoluteDate(referenceDate, 2.0);
The two variables date1 and date2 represent the same instant. The first one has been defined relative to a time scale, the second one has been defined independently of any time scale.
Orekit defines 10 reference epochs. The first 7 are commonly used in the space community, the seventh one is commonly used in the computer science field and the last two are convenient for initialization in min/max research loops:
Once it is constructed, an AbsoluteDate can be compared to others, and converted to and expressed in other time scales. It is used to define states, orbits, frames …
Classes that include a date implement the TimeStamped interface. The ChronologicalComparator singleton can sort objects implementing this interface chronologically. This is particularly interesting for ephemerides. One trick that can be used for such collections is to actually define them using generic TimeStamped instances as in the following example. The trick is that we want to be allowed to use AbsoluteDate instances in methods like headSet, tailSet or subSet.
public class MyClass implements TimeStamped {
...
}
public class Ephemeris {
// we declare the ephemeris as containing general TimeStamped instances
private final TreeSet<TimeStamped> ephemeris;
public Ephemeris(MyClass[] array) {
ephemeris = new TreeSet<TimeStamped>(new ChronologicalComparator());
for (int i = 0; i < n; ++i) {
ephemeris.add(new MyClass(...));
}
}
public MyClass getBefore(AbsoluteDate date) {
// since AbsoluteDate implements TimeStamped, we can do the following
return (MyClass) ephemeris.headSet(date).last();
}
public MyClass getAfter(AbsoluteDate date) {
// since AbsoluteDate implements TimeStamped, we can do the following
return (MyClass) ephemeris.tailSet(date).first();
}
}
Lots of space flight dynamics objects are date related (dates themselves, of course, but also attitudes, orbits, position-velocity coordinates or spacecraft states). In some cases, it is useful to be able to slightly shift these objects by very small time offsets, for example when computing finite differences. In these cases, it would be cumbersome to be forced to set up complete propagation models. The time package provide a simple parameterized interface: TimeShiftable which defines a single shiftedBy method that should be implemented by classes allowing such small shifts. The method returns a new instance shifted in time without changing the original object.
This feature should not be used for large shifts where complex propagation models are needed.