[Date Prev][Date Next][Thread Prev][Thread Next][Date Index][Thread Index]

[Orekit Developers] Database Support Progress



Hello everyone,

Inspired by the report delivered by Roberta I wrote up a report concerning my own work so far.

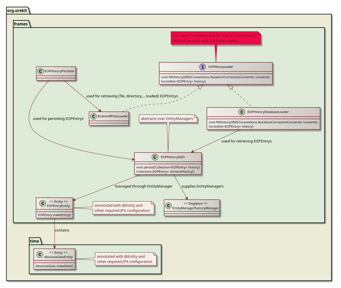
It can be found as an attached PDF and in summary; it shows two design options for JPA and DBUtils (attached seperately as well).

I propose that I implement basic functionality in the form of unit tests with JPA as soon as possible and see how it goes.

PS. I deliberately left out the information regarding the digests of inputstreams as this is better discussed as an extra feature in the end, my apologies for the confusion earlier.

Cheers
Bob

Attachment: proposal.pdf
Description: Adobe PDF document

Attachment: eop-database-support-dbutils.png
Description: PNG image

Attachment: eop-database-support-jpa.png
Description: PNG image